Programming SPI Flash

I'm attempting to program the onboard SPI Flash on the Logi Pi 2, using a Xilinx Platform Cable USB. iMPACT initializes the chain properly, and I can successfully download the .bit file directly to the FPGA. I can also erase and blank check the Flash.

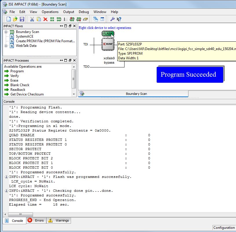
Programming the FLASH fails with the following:

'1': Configuration data download to FPGA was not successful. DONE did not go high, please check your configuration setup and mode settings.

Anyone have any suggestions on how to get this to work?







Comments

  • Hi @Randyrtx ;

    I am not sure why it would give this error.  I just tested on my side with no problems using a digilent HS2 cable.  

    Have you changed the MODE solder jumper on the bottom of the board?  It should not be soldered for self config.   The Done pin will not go high if the MODE pin is set for Self Confg.  

    You may want to pull the Lpi off of the Rpi while running through the process to ensure that there are no RPi pin conflicts.  
    impact_flash_4.jpg
    815 x 802 - 106K
  • That was it. I misread a reference somewhere about shorting that jumper.

    I actually found that the flash had already been programmed from my previous attempt (even though iMPACT said it failed), iMPACT works fully now to program, read checksum, etc.

    Seems to work fine while on the RPi so long as the logi-loader hasn't been run.

    Thank you very much!

    RR

  • Yes, the chip did successfully program - then tries to configure itself, but fails of mode pin is not set correctly.

    The manual probably needs to be updated.  I think the older version boards mode pins were defaul slave config.  We have changed to to default self config so that the board can be used in standlone mode with no changes.  The GPIO expander then controls the mode pin if using the slave config from the Pi.  

    Hope you are able to get to the fun stuff now :).
    Randyrtx
Sign In or Register to comment.